2021-07-12 : Software Development : Terminal Communications : Hawryschuk, Alexander
2025-08-25 : Refactoring of Terminal[Console|Web] and Rewrite of Terminal Server and Service Center
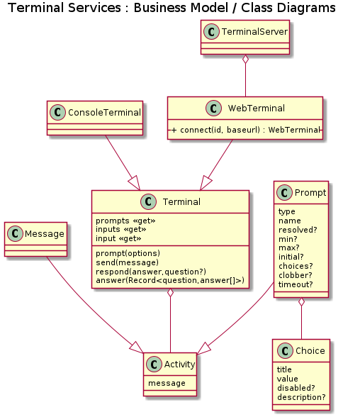
This package provides abstract classes for terminals to be used in a software application as a communication layer between the producer and consumer of services.
An example is as follows: A Service called “Guessing Game” generates a random number between 1 and 10. It then prompts the players to guess a number between 1 and 10. It determines which player is closest, and announces the winner.
View a sample of the Terminal and Service Center in a GUI/Web-App



